CRVS Digitisation Guidebook

A Step-by-Step Guide to Digitising Civil Registration and Vital Statistics Processes in Low Resource Settings

  • English English
  • Français Français
  • Português Português
Download content as PDF
  • Home
  • Methodology
    • Preparation
      • 1. Define a Long-Term Vision for CRVS Digitisation
      • 2. Develop a Business Case for CRVS Digitisation
    • Analysis & Design
      • 1. Initiate CRVS Digitisation Project
      • 2. Define the CRVS Business Architecture
      • 3. Conduct an As-Is Assessment of the CRVS Landscape
      • 4. Identify CRVS Digitisation Opportunities & Limitations
      • 5. Document the Target CRVS Processes
      • 6. Define the CRVS Information Requirements
      • 7. Define Target System Architecture
      • 8. Define System Requirements
    • Implementation Planning
      • 1. Document CRVS Digitisation Implementation Plan
      • 2. Procure the Digital CRVS system
      • 3. Define the Change Management Approach and Plan
      • 4. Define Deployment Approach and Plan
      • 5. Define the Training Approach & Plan
      • 6. Define the Testing Approach and Plan
      • 7. Define the Operations Approach and Plan
  • How to use this guide
  • About
  • Resources
    • Abbreviations
    • Glossary
    • Bibliography
    • Toolbox with Assets
    • Skills Required
  • Contact

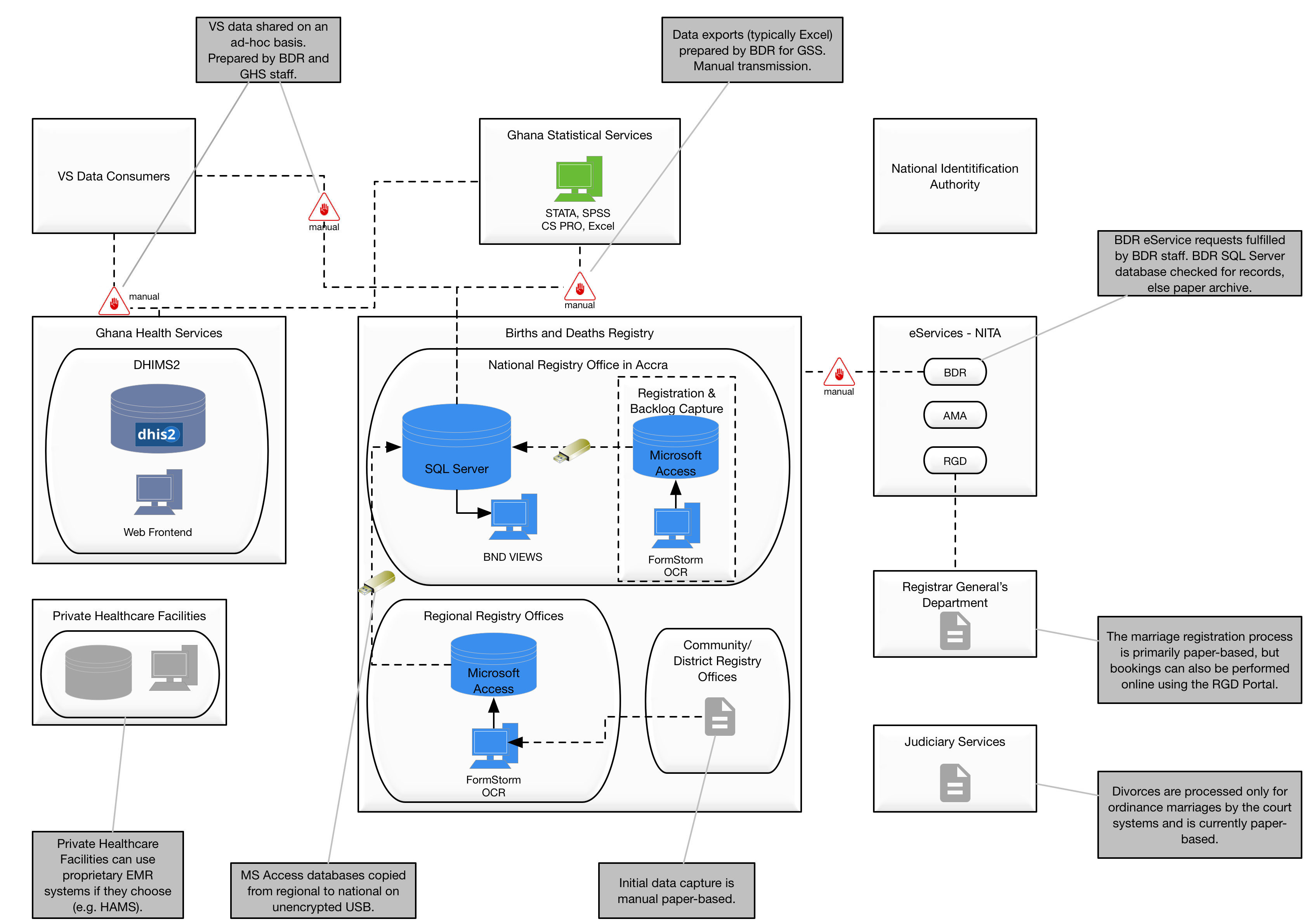
Ghana As Is System Landscape_annotated

Published August 24, 2017 at 3367 × 2381 in Ghana As Is System Landscape_annotated
← Previous Next →
Ghana As Is System Landscape_annotated
Ghana As Is System Landscape_annotated

Ghana As Is System Landscape_annotated

Both comments and trackbacks are currently closed.

Archives

Categories

  • No categories

Meta

  • Log in
  • Entries RSS
  • Comments RSS
  • WordPress.org
  • Home
  • Methodology
  • How to use this guide
  • About
  • Resources
  • Contact
Copyright © APAI-CRVS